불만 관리 시스템
설명
불만 관리 시스템은 조직 내에서 불만을 처리하는 프로세스를 간소화하고 향상시키기 위해 설계된 강력한 풀 스택 Java 기반 웹 응용 프로그램입니다. 이 포괄적 인 시스템은 Java, Servlets, JSP, HTML, CSS, MySQL, JDBC 및 Tomcat Server 9.0을 포함한 기술 스택을 사용하여 직원, 관리자 (관리자/HOD) 및 엔지니어를위한 효율적인 기능 및 사용자 친화적 인 인터페이스를 보장합니다.
역할과 책임
admin/hod
- 로그인/로그 아웃 : 관리자는 시스템에 안전하게 액세스하여 데이터 무결성을 보장합니다.
- 불만 관리 : 관리자는 직원이 제기 한 모든 불만 사항을보고 중앙 집중식 감독을 촉진 할 수 있습니다.
- 할당 및 업데이트 : 엔지니어를 특정 불만 사항에 할당하고 업데이트하여 문제 해결을 신속하게 할 권한이 있습니다.
- 엔지니어 관리 : Admins는 필요에 따라 데이터베이스에서 엔지니어를 등록하거나 제거하여 최신 인력을 유지할 수 있습니다.
- 엔지니어 추적 : 관리자는 자원 할당 부서에서 분류 한 작업 엔지니어를 볼 수 있습니다.
직원
- 등록/로그인/로그 아웃 : 직원은 안전하게 가입하고 시스템에 로그인 할 수 있습니다.
- 불만 등록 : 직원은 불만 사항을 쉽게 등록하여 효과적인 커뮤니케이션을위한 포괄적 인 세부 정보를 제공 할 수 있습니다.
- 불만 추적 : 그들이 제기 한 모든 불만 사항을 모니터링 할 수 있으며 특정 불만 사항을 모니터링하여 특정 불만을 검색하여 투명성을 증진시킬 수 있습니다.
- 비밀번호 관리 : 직원은 비밀번호를 변경하여 계정 보안을 향상시킬 수 있습니다.
엔지니어
- 로그인/로그 아웃 : 엔지니어는 효율적인 작업을 위해 시스템에 안전하게 액세스합니다.
- 불만 업데이트 : 엔지니어는 처리중인 불만의 상태를 업데이트하여 적시 해결 및 효과적인 커뮤니케이션을 보장 할 수 있습니다.
- 해결 된 불만 사항 : 엔지니어는 모든 해결 또는 부분 해결 문제의 기록에 액세스하여 책임과 참조를 유지할 수 있습니다.
- 비밀번호 변경 : 엔지니어는 보안 표준을 준수하여 암호를 변경할 수있는 옵션이 있습니다.
스크린 샷
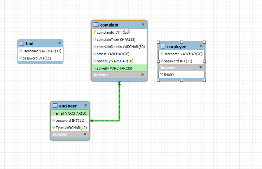
ER 다이어그램

불만 목록

엔지니어 목록

엔지니어 할당


등록 엔지니어

엔지니어에게 새로 할당 된 쿼리

쿼리를 시도했습니다

비밀번호를 변경하십시오
