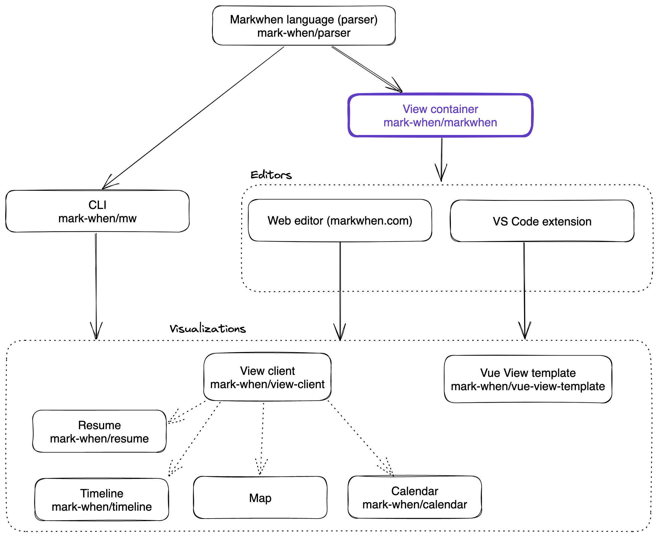
Markwhen's components have been separated and live in other repositories under the mark-when organization.
The web app (the editor) is the only thing that isn't open source. Everything else (including the timeline itself and the vs code extension) is - check out the links below and the diagram of repositories image.

Markwhen is an interactive text-to-timeline tool. Write markdown-ish text and it gets converted into a nice looking cascading timeline.
Use the editor here.
This repo is for the view container, not the editor. The editor (markwhen.com) and VSCode extension are built on top of the view container.

The view container renders different views, like the timeline and the calendar. It is possible to create your own views using the view client library.
| Links | |
|---|---|
| Editor | https://markwhen.com |
| VSCode extension | https://marketplace.visualstudio.com/items?itemName=Markwhen.markwhen |
| Documentation | https://docs.markwhen.com |
| Blog | https://blog.markwhen.com |
| Parser | https://github.com/mark-when/parser |
| Timeline View | https://github.com/mark-when/timeline |
| Calendar View | https://github.com/mark-when/calendar |
| Resume View | https://github.com/mark-when/resume |
| View Client Library (for making your own views) | https://github.com/mark-when/view-client |
| Vue view template | https://github.com/mark-when/vue-view-template |
If you'd like to be kept up-to-date about markwhen's feature development, add your email here.
Get the VSCode extension here.
To switch between the text editor and the timeline view, select View: Reopen editor with... from the command palette and choose Text Editor.
The default view is hosted from https://timeline.markwhen.com. You may want to run your own local instance of the timeline (or other view) and update useViewProviders accordingly:
/* src/Views/useViewProviders.ts */
...
export const useTimelineExternalProvider = () => ({
id: "markwhen.timeline",
name: "Timeline",
- url: "https://timeline.markwhen.com",
+ url: "http://localhost:5173"
...
})View container:
> git clone [email protected]:mark-when/markwhen.git
> cd markwhen
> npm i
> npm run dev(Optional) Run the timeline view locally:
> git clone [email protected]:mark-when/timeline.git
> cd timeline
> npm i
> npm run dev(Optional) Update useViewProviders:
/* src/Views/useViewProviders.ts */
...
export const useTimelineExternalProvider = () => ({
id: "markwhen.timeline",
name: "Timeline",
- url: "https://timeline.markwhen.com",
+ url: "http://localhost:5173"
...
})The renderer renders whatever is given to the markwhenStore.
To enable editing from the timeline view, set editorOrchestrator.editable to true:
const editable = ref(true);
> git clone [email protected]:mark-when/markwhen.git
> cd markwhen
> docker build -t markwhen .
> docker run -p8080:8080 markwhen
This should build a development markwhen image from the Dockerfile and run it on port 8080. Once running, it should be available at http://localhost:8080
Documentation is located here.