한국어
中文(简体)
中文(繁体)
한국어
日本語
English
Português
Español
Русский
العربية
Indonesia
Deutsch
Français
ภาษาไทย
전체 사이트 맵
최신 업데이트
홈페이지
소스 다운로드
프로그래밍 관련
웹사이트 자원
웹 디자인 튜토리얼
네트워크 프로그래밍 튜토리얼
홈페이지
>
JSP 소스 코드
>
기타 카테고리
Hyundai ITE Spring Midterm Project
기타 카테고리
1.0.0
다운로드
Spring을 활용한 인터넷 쇼핑몰 개발
개요
현대 IT&E 개발자 양성과정 도중 진행한 첫번째 프로젝트이다.
더 한섬(THE HANDSOME)에서 제공받은 상품 데이터를 활용하여 쇼핑몰 홈페이지를 제작한다.
개발기간/인원
2021.09 ~ 2021.10 / 2주
4인 프로젝트
개발환경
Java
JSP
Spring
Mybatis
Oracle
담당 역할
서민철 (팀장)
전체적인 API 로직 개발
이벤트 참여 시 DB Lock 방지 로직 개발
브랜드 및 상품 카테고리 기능 개발
브랜드 및 상품 카테고리 별 상품 목록 페이지 개발
상품별 상세보기 페이지 및 기능 개발
쇼핑백(장바구니) 페이지 및 기능 개발
주문 결제 페이지 및 기능 개발
'기본 배송지로 설정', '최근 배송지로 설정' 기능 개발
변용혁
전체적인 API 로직 개발
이벤트 목록 생성 및 불러오기 기능 개발
이벤트 상세정보 페이지 개발
이벤트 참여 시 DB Lock 방지 로직 개발
쿠폰 목록 생성 및 불러오기 기능 개발
상품별 상세보기 페이지 및 기능 개발
쇼핑백(장바구니) 페이지 및 기능 개발
동시 접속자 기능 개발
서회형
브랜드 및 상품 카테고리 기능 개발
Spring Security 기능 연동
권한별 접근 가능한 페이지 범위 설정
이벤트 참여 시 DB Lock 방지 로직 개발
상품별 상세보기 페이지 및 기능 개발
이수정
이벤트 목록 생성 및 불러오기 기능 개발
이벤트 참여 시 DB Lock 방지 로직 개발
상품별 상세보기 페이지 및 기능 개발
쇼핑백(장바구니) 페이지 및 기능 개발
주문 내역 확인 페이지 및 필터 기능 개발
설명
과제를 해결하기 위해 한섬 페이지를 참고했습니다.
위 사진은 한섬 페이지를 분석하고 구현할 화면을 역할 별로 나누기 위해 작성한 와이어 프레임입니다.
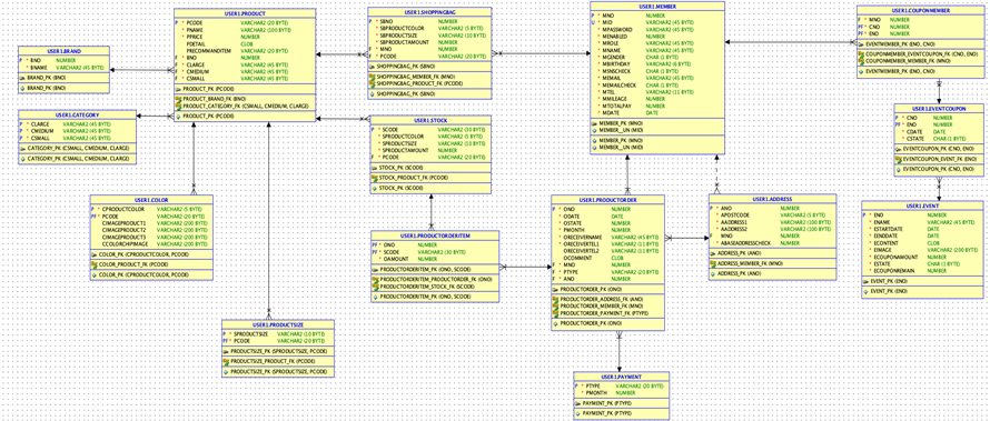
한섬에서 전달 받은 데이터를 관리하기 위해 설계한 ERD입니다.
약 2주 간의 개발 일정을 정리한 계획표입니다.
초반 3일: DB 테이블 설계 및 화면 구현
대부분: 필수 기능 구현
마지막 2일: 간단한 편의기능 추가 및 버그 수정
프로젝트의 전체적인 형상 관리는 git을 사용했습니다.
헤더는 로그인 버튼과 로고, 상품 목록으로 이동할 수 있는 네비게이션 바를 포함합니다.
마우스를 올리면 드롭다운 형태로 하위 분류가 나타납니다.
이때 하위 카테고리 정보는 ajax를 활용하여 비동기로 가져오도록 설계했습니다.
이벤트를 클릭하면 이벤트에 참여할 수 있는 화면이 나타납니다.
선착순 이벤트 특성상 짧은 시간 내에 많은 유저가 동시에 접속하기 때문에 DB Lock을 발생시킬 수 있습니다.
이 점을 해결하기 위해 Thread Pool에 1개의 Thread를 설정해주고 접속하는 유저들에게 동기적으로 쿠폰을 발행해주도록 설계했습니다.
또한 유저에게 쿠폰을 지급하고, DB에 저장된 쿠폰의 잔여량을 감소시켜주는 과정 전체를 트랜잭션으로 설정해줬습니다.
Spring Security를 사용해서 로그인을 구현했습니다.
Security가 제공하는 기능이 추후 개발할 프로젝트까지 고려했을 때 확장성이 좋다고 판단되어 사용했습니다.
회원마다 회원번호를 추가적으로 부여해 회원의 ID 대신 회원번호를 참조하는 방식으로 설계하여 보안 이슈를 신경을 썼습니다.
네비게이션 바의 메뉴를 클릭하면 해당 카테고리에 해당하는 상품들이 쭉 보여집니다.
상품 목록은 ajax를 이용하여 비동기적으로 가져옵니다.
페이징 기능으로 한 페이지당 최대 12개의 상품만을 출력하여 상품 전시 로딩 시간을 감소시켜줬습니다.
상품을 클릭했을 때 보이는 상품 상세정보 페이지입니다.
상품이 보유하고 있는 색깔과 사이즈가 버튼으로 보여집니다.
여기서 색깔과 사이즈를 선택할 경우 해당 상품의 잔여 수량이 보이게 됩니다.
이미지를 보시면 메세지 박스가 보이실텐데, 현재 같은 제품을 보고 있는 고객의 수가 출력됩니다.
장바구니 역할을 하는 쇼핑백 페이지입니다.
이곳에서 상품의 수량, 사이즈, 컬러를 변경할 수 있고 삭제도 가능합니다.
왼쪽의 체크박스를 활용하여 구매할 아이템을 선택하여 결제화면으로 넘어갈 수 있습니다.
상품 주문이 가능한 결제 페이지입니다.
구매하려는 상품 목록을 화면에 보여줍니다.
배송지를 입력하는 폼은 다음에서 제공하는 우편번호 API를 활용해서 우편번호 조회가 가능하도록 설계했습니다.
배송지 테이블에 접근하여 사용자의 기본 배송지 또는 최근 배송지를 가져오는 기능을 개발했습니다.
상품을 결제하기 위해 DB에서 실행되는 일련의 과정들을 트랜잭션으로 묶어줬습니다.
결제가 완료되면 해당 항목은 쇼핑백 리스트에서 제거됩니다.
마지막으로 유저의 주문내역을 확인할 수 있는 주문 목록 페이지입니다.
상품 코드 또는 상품 이름으로 검색할 수 있는 필터 기능을 추가했습니다.
페이징 기능을 사용할 수 있습니다.
이슈 해결
저희 팀이 개발한 웹 어플리케이션은 MPA 방식으로 작동합니다.
모든 페이지는 헤더를 포함하기 때문에 페이지 이동을 할때마다 브랜드/카테고리 정보를 매번 DB에서 가져와야 하는 문제가 있었습니다.
이 부분을 해결하기 위해 브랜드와 카테고리 정보를 첫 로딩 이후 세션에 저장하고 사용하도록 만들었습니다.
그러나 이 또한 사용자가 많아질수록 서버에 부하가 걸릴 수 있다는 단점이 있었습니다.
그래서 static 변수에 브랜드와 카테고리 값을 저장하는 방식을 사용해서 서버 부하를 감소시키도록 했습니다.
브랜드 중에 특수기호를 포함한 브랜드명이 있었는데, 이 때문에 a 태그 내부에서 오류가 발생하는 문제가 있었습니다.
이 부분을 해결하기 위해서 서버 설정파일에 특수문자를 파라미터로 사용할 수 있게 만들어주는 설정을 추가했습니다.
확장하다
추가 정보
버전
1.0.0
유형
기타 카테고리
업데이트 시간
2025-04-03
크기
18.27MB
출처
Github
관련 애플리케이션
llvm project
2024-11-01
프로젝트 3
2024-02-26
프로젝트 GAMM
2023-09-05
프로젝트 무겐
2023-09-01
프로젝트 CMW
2023-08-28
봄 폭포
2022-08-24
추천
chat.petals.dev
기타 소스코드
1.0.0
GPT Prompt Templates
기타 소스코드
1.0.0
GPTyped
기타 소스코드
GPTyped 1.0.5
IDArling
기타 카테고리
1.0.0
hextor
기타 카테고리
v0.14
intellij tai e
기타 카테고리
v0.1.10
Google Dorks
기타 소스코드
1.0
shepherd
기타 소스코드
v6.1.6-react-shepherd: Prepare Release (#3063)
mongo express
기타 소스코드
v1.1.0-rc-3
관련 정보
전체
Roblox의 모든 Project Slayers 코드(2024년 11월)
2024-11-22
드래그 프로젝트 코드(2024년 11월)
2024-11-19
Java의 Spring 예약 작업 구현 코드
2024-11-19
'DNF' IP 신작 액션 롤플레잉 작품 '프로젝트 오버킬' 실사 디스플레이 영상 공개
2024-11-15
프로젝트 바키 3 코드(2024년 11월)
2024-11-14
Moto Trackday 프로젝트 코드(2024년 11월)
2024-11-14
PUBG Studios가 개발하고 'PlayerUnknown's Battlegrounds'에서 영감을 받은 새로운 5v5 총격전 게임 'Project ARC'가 공식 출시되었습니다.
2024-11-04
No Hesi Codes 프로젝트(2024년 11월)
2024-11-01
거꾸로 된 방주 프로젝트 AHNO #039 s 방주 스토어 페이지 공개
2023-08-11
Java Spring 프레임워크 구축
2022-05-23
Spring 프레임워크의 사전 사용
2009-12-30
Photoshop Painted 나는 봄 추상 스타일 벽지를 좋아합니다.
2009-07-28