บทความนี้นำเสนอการสอนเกี่ยวกับ Flux.1 คู่มือการฝึกอบรม LORA สำหรับ Comfyui
ขั้นตอนที่ 1: ป้อนอินเทอร์เฟซ comfyui คลิกเวิร์กโฟลว์เพื่อเลือกเทมเพลตเรียกดู

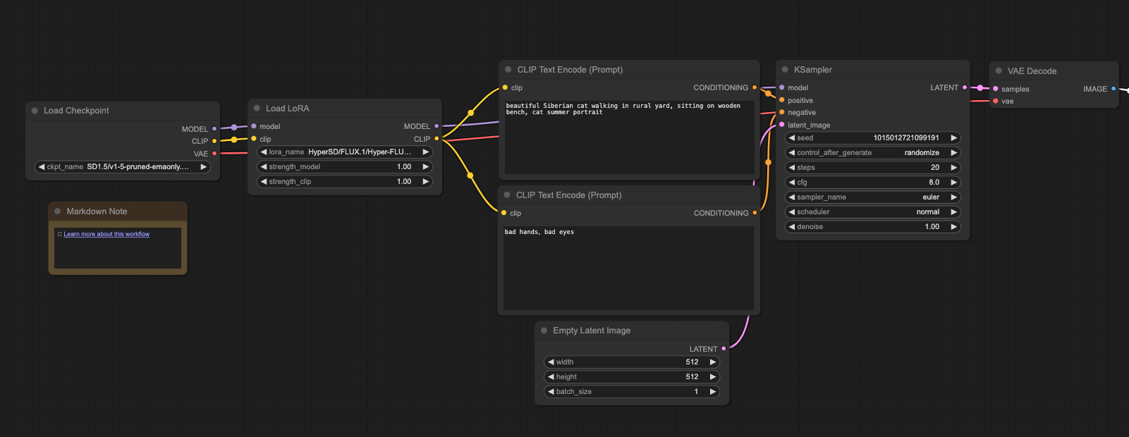
คลิก lora

ขั้นตอนที่ 2: ป้อนอินเตอร์เฟส LORA

ขั้นตอนที่ 3: เลือกรุ่น LORA และคลิก Model Manager ใน Manager

ค้นหา LORA และค้นหา Hyper -SD LORA (8steps) - Flux.1 [dev] คลิกเพื่อดาวน์โหลด (comfyui จำเป็นต้องเริ่มต้นใหม่หลังจากดาวน์โหลดโมเดล)

ขั้นตอนที่ 4: ป้อนข้อความที่คุณต้องการ
ตัวอย่างเช่นแมวไซบีเรียที่สวยงามเดินอยู่ในลานชนบทนั่งอยู่บนม้านั่งไม้ภาพแมวฤดูร้อนแมว

ขั้นตอนที่ 5: คลิกคิวเพื่อสร้างและรอ
