로그 변경
첫 페이지

한 번의 클릭으로 빠른 검색 (버전 4.0 이후 구성을 통해 동적 GUI 버튼을 지원합니다)

예를 들어, Runtime.exec 의 동적 규칙 (일치 후 버튼 및 검색 논리를 직접 생성).
Runtime.exec :
- !!me.n1ar4.jar.analyzer.engine.SearchCondition
className : java/lang/Runtime
methodName : exec
methodDesc : null 정적 분석 spring 프로젝트

agent 를 통해 tomcat 분석하십시오

사용자 정의 표현식 검색

버전 4.0 이후 정보 유출 검사 지원 (HAE 프로젝트의 일부 소스)

버전 4.0 에서 시작하여 Lucene Global Search를 두 번 shift Lucene Global Search를 불러내는 IDEA 와 동일한 단축키 키를 사용할 수 있습니다.

버전 4.0 이후로 고정되고 향상된 배치 디 컴파일 Jar 내보내기 기능

버전 4.1 이므로 엔진을 시작하고 JD-GUI를 사용하여 빠르게 볼 수있는 두 가지 방법을 지원합니다.
JD-GUI 시작 특정 시나리오에 대해 신속하게 디 컴파일하고 바이트 코드를 볼 수 있습니다. 
Jar Analyzer 무엇입니까?
JAR 에서 방법이 정의되는 JAR 분석 (특정 클래스의 특정 방법에 정확함)JAR 에서 Runtime.exec 메소드가 호출되는 위치 분석 (특정 클래스의 특정 메소드에 정확함)${jndi 다수 JAR 에서 나타납니다 (특정 클래스의 특정 방법에 정확함)JAR 에서 Spring Controller/Mapping 정보를 분석합니다 (특정 클래스 및 특정 방법에 정확함)Apache Log4j2 취약점이 다수 JAR 에서 존재하는지 분석합니다 (모든 CVE 취약점과 일치)JAR 에서 FASTJSON 47/68/80 과 같은 취약점이있는 버전이 있는지 분석Java 보안 취약점의 방법을 분석하십시오 JARJVM 명령어 호출의 매개 변수를 깊이 분석해야합니다 (그래픽 인터페이스 포함)JVM 명령 및 스택 프레임의 상태를 깊이 분석해야합니다.Control Flow Graph 깊이로 분석해야합니다 (그래픽 인터페이스 포함).Servlet/Filter/Listener 정보를 원격으로 분석 해야하는 Tomcat 있습니다.Class 바이트 코드가 포함 된 직렬화 된 데이터가 있습니다.BCEL 형식 바이트 코드가 있습니다.Jar 파일이나 디렉토리가 많이 있습니다.JAR 에서 IP 주소, 휴대폰 번호, 이메일 주소 등과 같은 다양한 정보 유출 분석 Jar Analyzer Jar 파일 분석을위한 GUI 도구입니다.
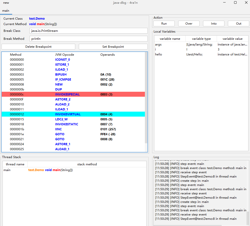
Jar 및 배치 Jars 분석을 지원합니다LDC 명령을 분석하여 Jar 에서 문자열을 찾으십시오Spring Controller/MappingCFG 분석 결과Stack Frame 분석 결과Tomcat 의 Servlet 과 같은 구성 요소를 원격으로 분석합니다SQL 문2.14 이후 전체 화면 디스플레이 기능이 지원되었습니다.2.15 이후 코드 영역 문자열 검색 기능을 지원합니다.2.15 이후 HTTP2.16 이후 JAVA 코드의 원 클릭 내보내기 및 해제를 지원합니다.2.17 이후 바이트 코드 명령 수준에서 원격 디버깅을 지원합니다 (예제 이미지 참조).2.17 이후 직렬화 된 데이터에서 악의적 인 JAVA 코드의 한 번의 클릭 추출을 지원합니다 (예제 이미지 참조).2.18 이후 HTTP API 쿼리 인터페이스를 지원합니다 (예제 이미지 참조).2.19 이후 시작시 10 UI 테마를 지원합니다 ( LookAndFeel )2.19 이후 실시간 CPU 사용 및 메모리 라인 차트 표시를 지원합니다 (예제 다이어그램 참조)2.20 이후 선택된 문자열의 글로벌 하이라이트가 지원됩니다 (예제 이미지 참조)2.21 이후 구성 클래스 및 패키지 이름의 화이트리스트를 지원합니다.2.21 이후 왼쪽의 파일 수는 CTRL+F 사용하여 클래스 이름 검색을 열어 보도록 지원됩니다 (예제 이미지 참조).2.21 이후 ZGC 내장 된 JRE 21 환경 (핵심 기능 만)2.23 이후의 새로운 SCA 분석 (예 : 그림 1 예 : 그림 2)2.24 이후 개선 된 SCA 분석 논리 (스캐닝 효율을 크게 향상시킵니다)3.0 이후 HTML 메소드 통화 다이어그램 생성을 지원합니다 (예제 다이어그램 참조).3.0 이므로 코드 영역에서 문자열 검색을 마우스 오른쪽 버튼으로 클릭합니다 (예제 이미지 참조).3.0 이므로 메모를 마우스 오른쪽 버튼으로 클릭하는 방법 (예제 이미지 참조)3.0 이후 한 클릭 검색 기능을 호출하기 위해 많은 공통 JAVA RCE 취약점이 추가되었습니다.3.1 이후 1 번 클릭으로 Java 코드의 BCEL String Decompilation (예제 이미지 참조)을 지원합니다.3.1 이후 원격 Tomcat 분석이 premain 으로 변경되었습니다 (예제 이미지 참조).Tomcat Analysis Function 버전 3.2 이후에 재 작성 및 향상 (이미지 예제 참조)4.0 이후 메소드 점프 포지셔닝은 크게 최적화되고 정확했습니다 ( JavaParser 라이브러리를 사용하여 구현)4.0 이므로 원 클릭 정보 유출 검사를 지원합니다 (예제 이미지 참조).4.0 이후 IDEA 와 유사한 글로벌 검색을 지원합니다 ( Lucene 지원 코드 스 니펫 기반)4.0 이므로 횟수를 제한하지 않고 앞으로 및 후진 단계를 지원합니다 (모든 운영 정보 기록).4.0 이후 배치 디 컴파일 Jar 내보내기 소스 코드의 기능이 수리 및 향상됩니다.4.0 이후 여러 아이콘 GUI 인터페이스가 추가되어 더 아름답게4.1 이므로 내장 JD-GUI 건너 뛰기 위해 빠르게 볼 수 있습니다.더 많은 기능이 개발 중입니다
질문이나 제안이 있으시면 언제든지 issue 보십시오.
다운로드로 이동하십시오
방법 호출 관계

메소드 콜 검색 ( equals/like 옵션 지원, 블랙리스트 필터링 지원)

Jar Analyzer 2.15

Jar Analyzer 2.15 버전 2.15 후 원격 Jar 파일로드를 지원합니다.

Jar Analyzer 2.17 직렬화 된 데이터에서 악성 코드를 한 번의 클릭 추출을 지원합니다.

Jar Analyzer 2.18 버전 2.18 이후 HTTP API 지원합니다
예 그림 1 예 예 그림 2
Jar Analyzer 2.19 버전 2.19 이후 실시간 CPU 및 메모리 사용 분석을 지원합니다.

Jar Analyzer 2.20

Expression Search는 jar-analzyer 의 중요한 고급 기능입니다. 다양한 조건부 조합 검색 방법을 사용자 정의 할 수 있습니다.
Expression Search는 홈페이지 및 Advance Plugins 섹션에 있습니다.
자세한 문서
심도있게 의사 소통하려면 연락처 정보를 이메일 주소로 보내면 그룹으로 가져갑니다. ZW15aXFpbmdAZ21haWwuY29t
Jar Analyzer V1 원래 버전은 2022.11.27 에서 태어났습니다.Jar Analyzer V2 2023.10.23 에 처음 제출되었습니다Jar Analyzer v2 공식 버전은 2023.12.07 에 출시됩니다Jar Analyzer V2 2024.08.15 의 버전 3.0 릴리스합니다Jar Analyzer V2 2024.09.30 에서 총 Star 에서 10,000을 끊었습니다.Jar Analyzer V2 2024.11.07 의 버전 4.0 릴리스합니다 현재 버전 4.X 한 달에 한 번 업데이트 될 예정입니다 (일반적으로 같은 날 오전 0 시에 출시)
그 날이 근무하지 않는 날이라면, 그 다음의 첫 근무일로 연기됩니다.
성능 테스트 문서를 참조하여 G1GC 및 ZGC 상황의 비교 분석
참고 : 대형 항아리가 있거나 큰 Jar 있으면 거대한 임시 디렉토리 및 데이터베이스 파일로 이어질 수 있습니다.
UI 호환성 문제가있는 경우 ISSUE 섹션의 상단을 확인하십시오.
참고 : 먼저 IDEA 설정합니다 (이 프로젝트는 Eclipse/VS Code 와 같은 IDE 환경을 지원하지 않습니다).

컴파일 및 시공 프로세스는 다음과 같습니다. (예를 들어 Windows 취하는 다른 환경은 비슷합니다)
JDK 8 64位설치되어 있는지 확인하십시오 ( Oracle JDK 또는 OpenJDK 모두)IDEA Environment에서 최소 한 번 시작하십시오 ( GUI 코드 생성).Maven 3.X 설치되고 PATH 변수가 올바르게 구성되어 있는지 확인하십시오 ( mvn 명령을 사용해야 함).Contributor 및 ContributorMD 실행합니다.agent 하위 프로젝트 cd agent && package.batpackage.bat 구축하십시오cmake 사용하여 native 디렉토리를 작성하여 dll 파일을 생성하고 resources 에 넣습니다.winres 및 gcc 사용하여 시작 exe 파일 및 아이콘 정보를 구축합니다.build.py 및 build.yml 파일 위는 기본 함수, 고급 및 테스트 기능입니다. 고급 테스트 기능을 참조하십시오.
예를 들어, OD/GDB 와 유사한 명령 수준 GUI 디버깅 (완료되지 않음)

CTRL+X 메소드 크로스 참조 Quick Jump Method caller 및 callee 페이지CTRL+F 코드 영역 검색은 next 과 prev 옵션을 지원하기 위해 검색 패널을 열어줍니다.CTRL+F 파일 트리 영역 검색 파일 트리에 검색 패널 검색 클래스 이름 및 내부 클래스가 표시됩니다. 다음은 지원됩니다.
IDEA 테마를 사용하는 것입니다)Windows 에서만 지원)Windows 에서만 지원)MacOS 에서만 지원)Linux 에서만 지원)MacOS 만 해당) 시작시 지정 : java -jar jar-analyzer.jar gui -t [theme]
예를 들어 : java -jar jar-analyzer.jar gui -t win-classic
또는 시작 스크립트의 코드를 수정하십시오
set " theme_name=default " 문서
문서
일부 내부 원칙 및 예방 조치에 대한 초기 기사 및 비디오 및 설명
문서
문서
문서
이 프로젝트는 JetBrains 아이디어를 사용하여 개발되었습니다. 무료 라이센스를 제공해 주신 JetBrains에게 감사드립니다. 이는 저에게 강력한 지원입니다.