한국어
中文(简体)
中文(繁体)
한국어
日本語
English
Português
Español
Русский
العربية
Indonesia
Deutsch
Français
ภาษาไทย
전체 사이트 맵
최신 업데이트
홈페이지
소스 다운로드
프로그래밍 관련
웹사이트 자원
웹 디자인 튜토리얼
네트워크 프로그래밍 튜토리얼
홈페이지
>
ASP 소스 코드
>
기타 카테고리
SaveAssets
기타 카테고리
1.0.0
다운로드
자산을 저장하십시오
회사의 고정 자산 관리 앱.
앱을 시작하는 방법
대 커뮤니티에서 실행하십시오
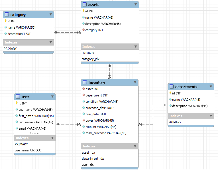
E/R 다이어그램
확장하다
추가 정보
버전
1.0.0
유형
기타 카테고리
업데이트 시간
2025-06-17
크기
118.25KB
출처
Github
관련 애플리케이션
wemall 위챗몰 시스템 PHP 버전
2022-10-29
jforum 포럼 시스템 2.1.9
2022-09-16
KesionIEXAM 온라인 시험 시스템(무료 버전) v9
2022-08-28
ryosuke gatsby blog
2025-01-29
연예정보포털 v5.1 구Y커널
2022-09-04
comment post api
2025-06-17
추천
chat.petals.dev
기타 소스코드
1.0.0
GPT Prompt Templates
기타 소스코드
1.0.0
GPTyped
기타 소스코드
GPTyped 1.0.5
wemall 위챗몰 시스템 PHP 버전
기타 카테고리
v0
jforum 포럼 시스템 2.1.9
기타 카테고리
v0
KesionIEXAM 온라인 시험 시스템(무료 버전) v9
기타 카테고리
v0
Google Dorks
기타 소스코드
1.0
shepherd
기타 소스코드
v6.1.6-react-shepherd: Prepare Release (#3063)
mongo express
기타 소스코드
v1.1.0-rc-3
관련 정보
전체
Java 휴대 전화에서 설치된 APK의 서명 요약을받습니다.
2025-08-18
ASP 캐시에서 데이터 인스턴스를 읽습니다
2025-08-14
HTML5 캔버스에 이미지로 넣고 저장하는 방법
2025-08-24
JS에서 하나의 쉼표로 3 자리 숫자마다 아랍어 숫자를 별도
2025-08-22
Java8 시간 및 날짜 라이브러리에서 일반적으로 사용되는 예제
2025-08-18
ASP 요청 객체 사용
2025-08-13