CS120AI
1.0.0
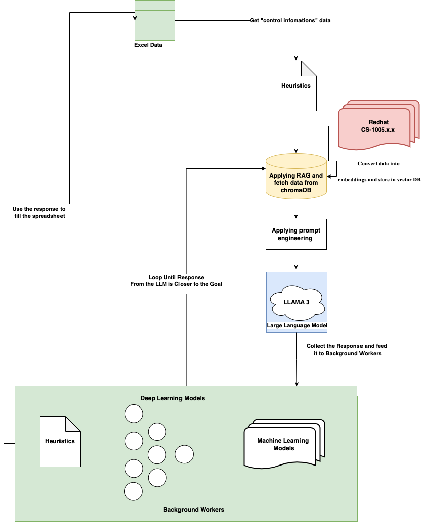
혁신 CS120.AI Old Dominion University의 과정을 위해 설계된 각도의 Django 기반 챗봇. Llama 3 / llama2를 미세 조정하기 위해 Face를 포옹하는 것에서 Transformers 라이브러리의 힘을 활용하고 Rag 기반 방법을 사용하여 Chroma / Pincone 벡터 데이터베이스에 저장된 코스 데이터를 쿼리했습니다.
