Instagram Clone Project
1.0.0
인스타그램 클론 코딩
기본적인 게시판 형식의 웹 사이트를 만들어보면서 좀 더 객체지향 적인 개발을 해보고 싶어서 JPA를 학습하여 사용했습니다.
스프링 시큐리티와 OAuth2를 사용하여 페이스북 로그인 기능을 구현했습니다.
이외에도 핸들러와 AOP를 사용하여 예외처리를 한 곳에서 처리하도록 구현했습니다.
(데모 사이트 URL 추후 등록 예정)
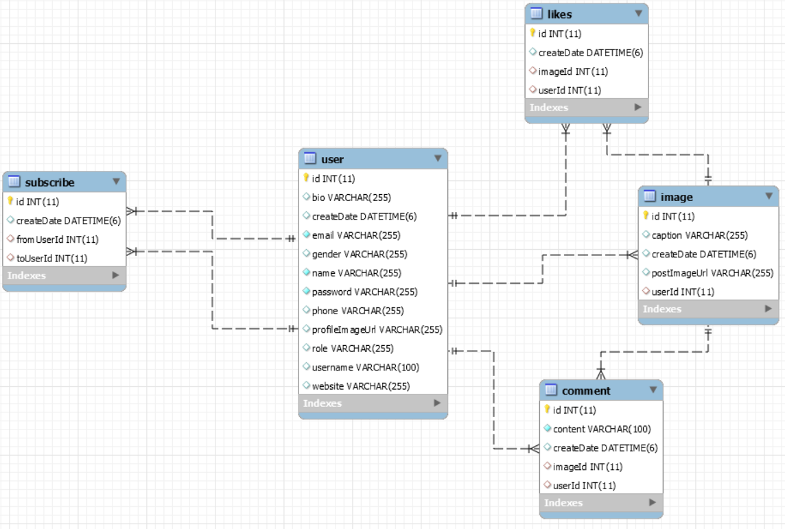
Back-endFront-end
인스타그램이라는 SNS를 클론코딩하여
게시글 등록/삭제/수정 기능과 구독 서비스 기능 그리고 스프링 시큐리티를 사용한 로그인 기능을 구현했습니다.
메시지 및 알림 기능은 추후 구현 예정입니다.






