One Stop Solutions
1.0.0
"원 스톱 솔루션"은 사용자를 위해 구축 된 웹 응용 프로그램으로 사용자의 요구 사항에 맞게 제공됩니다. 국내 홈 서비스는 같은 플랫폼에서 사용자와 서비스 제공 업체를 모으도록 설계되었습니다. 등록 된 사용자는 응용 프로그램을 통해 사용 가능한 서비스를 요구할 수 있으며 사용자의 위치를 기반으로 가장 가까운 서비스 제공 업체는 사용자의 서비스 요청을 충족시키기 위해 할당됩니다. 응용 프로그램의 간단하고 간단한 인터페이스; 인스턴트 서비스; 등급 및 전송 피드백을위한 기능을 사용하면 모든 사용자에게 매우 유용하고 비교적 쉽게 사용할 수 있습니다.
응용 프로그램은 MVC 패턴으로 작성됩니다.
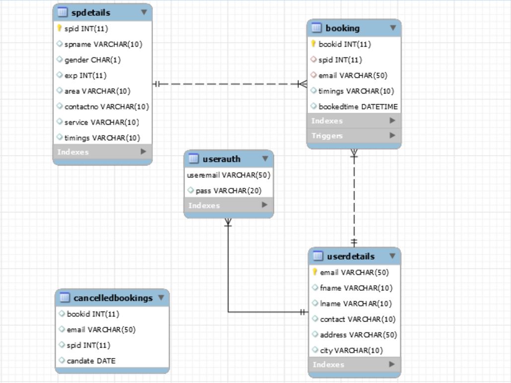
데이터베이스 및 구성
백엔드 기술
프론트 엔드 기술

















