온라인 상점 시스템. 관리자는 상품과 주식의 카탈로그를 유지합니다. 고객은 상품 명령을 지불하고 지불합니다.
이 사이트에서 온라인 상점의 연락처 세부 정보, 상품 및 주식 카탈로그를 볼 수 있습니다. 사용자는 계정을 입력하거나 새 계정을 등록 할 수 있습니다. 언어의 변화 (ru and en)를 구현했습니다.
승인 할 때 프로필을보고, 바구니에 상품을 추가하거나 (있는 경우) 제거 할 수 있습니다. 또한 사용자는 주문을하고 모든 주문을 볼 수 있습니다.
관리자는 신제품 및 프로모션을 추가하거나 변경할 수 있습니다. 개인 정보를 가진 모든 활성 사용자 주문 관리자가 구현되었으며 주문을 확인하거나 취소 할 가능성이 있습니다.
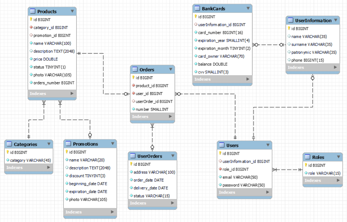
• 주제 영역에 대한 정보는 데이터베이스에 저장해야합니다.
• 데이터베이스의 데이터가 키릴 릭에 저장된 경우 UTF-8 인코딩을 사용하는 것이 좋습니다.
• 기술 기술 만 JDBC
• 부록의 데이터베이스와 함께 작업하려면 동기화 된 휘발성을 사용하여 간소화 된 연결 풀을 구현해야합니다.
• 데이터베이스를 설계 할 때는 6-8 개 이하의 테이블을 사용하지 않는 것이 좋습니다.
• 부록의 데이터로 작업하여 DAO 또는 사양 템플릿을 통해 수행합니다.
• SQL 주입에 대한 보호를 구현합니다
• 서블릿 및 JSP 기술을 사용하여 구현하기위한 응용 프로그램
• 응용 프로그램의 아키텍처는 계층 아키텍처에 해당해야하며 MVC 컨트롤러 템플릿은 두 가지 유형 일 수 있습니다. 역할 컨트롤러 또는 응용 프로그램 컨트롤러
• 애플리케이션 인터페이스는 현지화되어야합니다. 언어에서 선택 : en | | 드 등
• 응용 프로그램은 로그 주도를 포함하여 발생하는 비상 상황을 올바르게 처리해야합니다. 로거로 로그 4J2/SLF4J를 사용하십시오
• 응용 프로그램의 클래스 및 기타 엔티티는 패키지에 따라 유능하게 구성되어야하며 기능을 반영하는 이름이 있어야합니다.
• 애플리케이션의 비즈니스 논리를 구현할 때는 필요한 경우 설계 템플릿을 사용해야합니다.
• 요청간에 사용자 정보를 저장하려면 세션을 사용하십시오.
• 쿼리 객체 및 응답 (응답)을 가로 채고 조정하려면 필터 사용
• AspectJ 및 Web-Services Technologies를 사용할 수 있습니다.
• JSP 페이지를 구현할 때는 JSTL 라이브러리 태그를 사용해야합니다.
• 사용 스크립트는 금지됩니다
• 사용자 인터페이스를 구현할 때는 프론트 엔드 개발 기술 (JS, AJAX)을 사용할 수 있습니다.
• 크로스 사이트 스크립팅 (XSS)에 대한 보호 구현
• F5를 눌러 요청의 재 실행에 대한 보호 구현
• 자신의 태그를 구현하십시오
• "긴 목록"보기는 페이지에서 정리하는 것이 좋습니다.
• 입력 유효성 검사는 클라이언트와 서버에서 수행됩니다.
• Javadoc 요구 사항에 따라 프로젝트 문서를 작성해야합니다.
• 코드 디자인은 Java 코드 컨벤션에 해당해야합니다
• 응용 프로그램을 배포 할 때는 Maven 기술을 사용할 수 있습니다.
• 응용 프로그램에는 testng, junit, mockito 또는 easymock 테스트가 포함되어야합니다.
• 시스템 내/에서 허가 (로그인) 및 출력 (사인 아웃)
• 사용자 등록 및/또는 시스템 주제 영역의 인공물 추가
• 정보보기 (예 : Totalizer의 모든 요금, 주문, 계정 등의 모든 요금보기)
• 정보 제거 (예 : 주문 취소, 엔티티 삭제 등)
• 정보의 추가 및 수정 (예 : 상품 생성 및 편집, 주문 작성 및 편집 등).
