UnisearchEngine
일반적인
UnisearchEngine은 자바로 작성된 웹 플랫폼으로 스프링 프레임 워크를 플랫폼의 핵심으로 사용합니다.
- 기본 사용자는 모든 고등학교/대학 및 교수진에 대한 모든 자세한 정보를보고/검색/필터링 할 수 있습니다.
- 반면에 등록 된 사용자/대학 관리자. 플랫폼에 나열 될 새로운 대학을 추가/수정하기 위해 등록 할 수 있습니다.
크레딧 :
"UnisearchEngine"은 Tbilisi Free University의 학생들이 OOP 주제의 프로젝트로 설계했습니다.
- Khatia Ivanova
- 바실 iAkobashvili
- Archil Sharashenidze
- Nikoloz Sakandelidze;
사용 된 기술 :
- 자바
- Srping Core, Srping MVC, Spring AOP
- JSP
- 자바 스크립트 (바닐라)
- MySQL
- JDBC (곧 최대 절전 모드로 다시 작성됩니다)
논평
"Spring Boot wasn't used in this project so that team members could learn Spring configurations from the scratch"
프로젝트 아키텍처

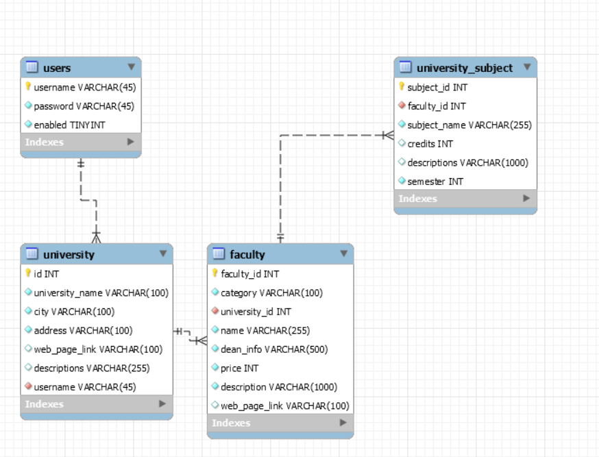
프로젝트 데이터베이스 설계
중고 데이터베이스 : "MySQL"
