
AG2 시각화-드래그 앤 드롭 단순성을 사용하여 에이전트 앱을 구축합니다.
경고
이 프로젝트는 현재 개발 중이며 아직 생산 사용에 권장되지 않습니다.
코드 생성은 Autogen 이외의 다양한 런타임에 걸쳐 도구의 유틸리티를 유지하는 데 효과적인 것으로 입증되었지만 효율성 및 관찰 가능성과 관련된 과제도 밝혀졌습니다. 결과적으로, 프로젝트를 독립형 프로그램으로 계속 진행하지 않고 워크 플로 엔진으로 전환하는 것을 고려하고 있습니다. 이 변경은 백엔드 아키텍처에 대한 상당한 수정을 유발할 것입니다.
우리가 앞으로 나아갈 때 귀하의 의견은 매우 중요합니다. 생각이나 제안이 있으시면 새로운 문제를 열거 나 여기에서 진행중인 토론에 참여하여 공유하십시오.
Agentok Studio는 Microsoft의 강력한 에이전트 프레임 워크이자 활기찬 기고자 커뮤니티 인 AG2 (이전 Autogen)를 기반으로 한 도구입니다.
우리는 AG2가 차세대 다중 에이전트 응용 프로그램 기술의 최전선에 있다고 생각합니다. Agentok Studio는 복잡한 에이전트 기반 워크 플로의 생성 및 관리를 간소화하는 직관적 인 시각적 도구를 제공 함으로써이 개념을 다음 단계로 끌어 올립니다. 이것은 제작자와 개발자의 전체 프로세스를 단순화합니다.

두 에이전트 간의 관계는 필수적입니다. 대화에 공구 통화를 통합하려면 LLM은 호출 할 도구를 결정하고 사용자 프록시에 어떤 노드를 실행할 노드에 대해 알리야합니다. 이 노드 사이의 에지에서 도구를 구성하는 것은 최적의 작동에 중요합니다.

우리는 최소한의 종속성으로 기본 파이썬 코드를 생성하는 사용자 친화적 인 도구를 만들기 위해 노력합니다. 간단히 말해서 Agentok Studio는 AG2 용 다이어그램 기반 코드 생성기입니다. 생성 된 코드는 독립적이며 공식 ag2 라이브러리에만 의존하여 일반적인 파이썬 프로그램으로 어디서나 실행할 수 있습니다.

이 프로젝트에 대한 기부금 (문제, 풀 요청, 문서, 오타 수정)을 환영합니다! 모든 기고자는 기여 벽에 추가됩니다.
메모
우리는 별도의 서비스가되어야한다고 생각하기 때문에이 프로젝트에서 RAG 기능이 제거되었습니다.
Agentok Studio의 기능을 빠르게 탐색하려면 https://studio.agentok.ai를 방문하십시오. 이 프로젝트의 온라인 배치를 제공하는 동안 생산 사용을위한 것이 아닙니다. 서비스 수준 계약은 보장되지 않으며 변경 사항이 파괴되어 저장된 데이터가 지워질 수 있습니다.
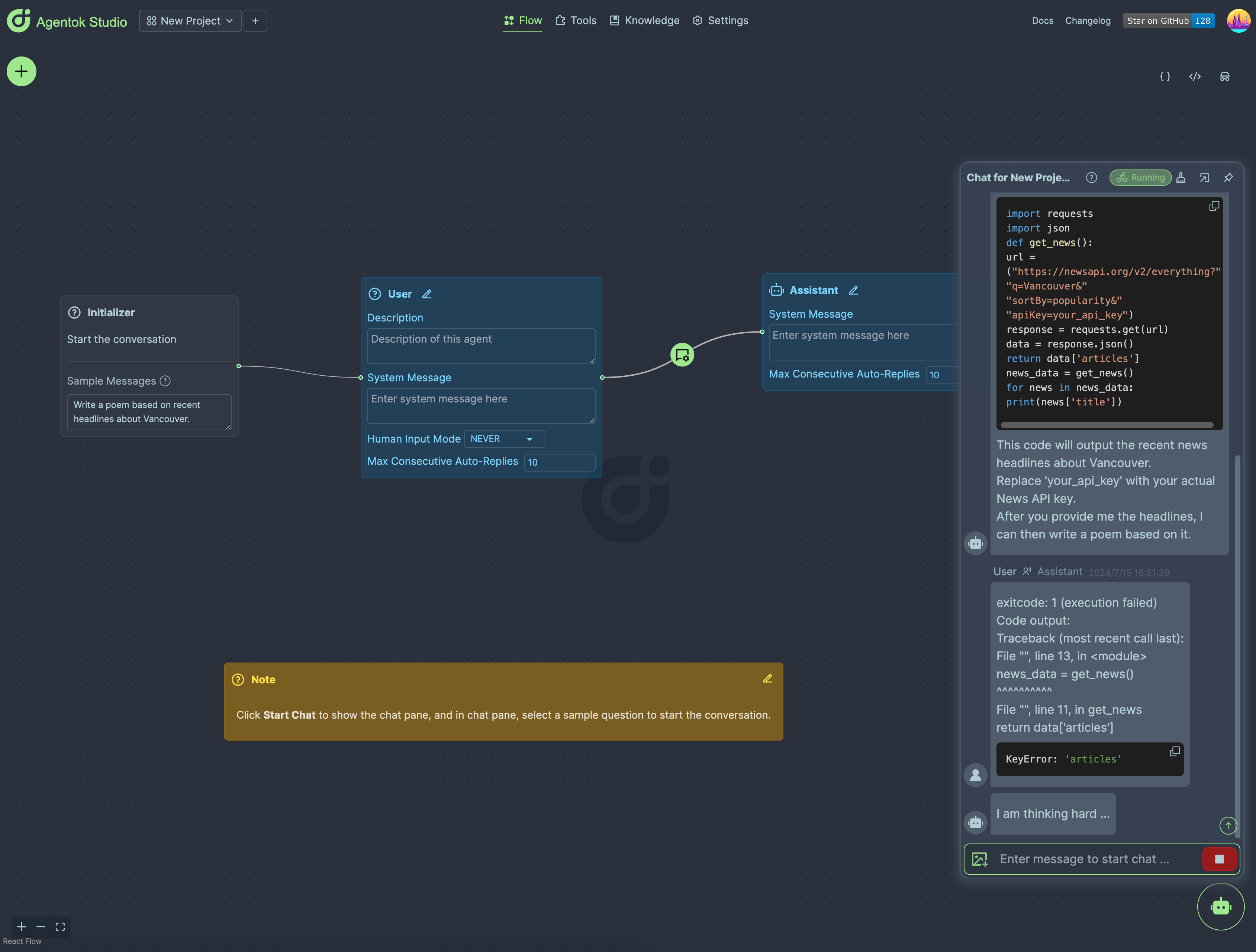
게스트로 로그인 한 후 또는 OAUTH2 계정으로 새 프로젝트 생성 버튼을 클릭하여 새 프로젝트를 만들 수 있습니다. 새로운 프로젝트에는 샘플 워크 플로가 제공됩니다. 오른쪽 하단의 로봇 아이콘을 클릭하여 대화를 시작할 수 있습니다.

GPT-4 및 AG2의 한계로 인해이 간단한 워크 플로우는 예상대로 작동하지 않을 수 있지만 에이전트 앱 및 에이전트 스튜디오의 기본 개념을 이해하는 것이 좋습니다.
프로젝트를보다 심도있게 살펴 보려면 시작을 참조하십시오.
이 프로젝트에는 Frontend (Next.js로 제작)와 백엔드 서비스 (Python의 Fastapi로 제작)가 포함되어 있으며 완전히 도로화되었습니다.
프로젝트를 실행하기 전에 ui ABD api 디렉토리에서 .env 파일을 작성하고 환경 변수를 설정해야합니다.
cp frontend/.env.sample frontend/.env
cp api/.env.sample api/.env
cp api/OAI_CONFIG_LIST.sample api/OAI_CONFIG_LIST Supabase는 각 프로젝트에 ANON 키 및 Service_Role 키를 모두 제공합니다. Frontend에 대한 anon 키를 NEXT_PUBLIC_SUPABASE_ANON_KEY 로 설정하고 SUPABASE_SERVICE_KEY 에 대한 서비스 역할 키를 백엔드 (API)로 설정하십시오.
로컬에서 가장 쉬운 방법은 Docker-Compose를 사용하는 것입니다.
docker-compose up -dDocker와 함께 UI 및 서비스를 구축하고 실행할 수도 있습니다.
docker build -t agentok-api ./api
docker run -d -p 5004:5004 agentok-api
docker build -t agentok-frontend ./frontend
docker run -d -p 2855:2855 agentok-frontend
(기본 포트 번호 2855는 첫 사무실의 주소입니다.)
이 프로젝트의 개발에 기여하거나 소스 코드에서 실행하려면 UI 및 서비스를 독립적으로 실행할 수있는 옵션이 있습니다. 다음은 다음과 같은 방법입니다.
cd frontend 로 이동하십시오..env.sample .env.local 로 바꾸고 변수의 값을 올바르게 설정하십시오.pnpm install 또는 yarn )을 사용하여 필요한 종속성을 설치하십시오.pnpm dev 또는 yarn dev )를 사용하여 FrontEnd 서비스를 실행하십시오.'usecontext'와 관련된 서버 오류가 자주 나타나면 터보 모드의 버그로 인해 발생할 수 있습니다. 이 경우 package.json의 dev 명령에서
--turbo제거하십시오.
cd api 로 전환하십시오..env.sample .env , OAI_CONFIG_LIST.sample to OAI_CONFIG_LIST 로 바꾸고 변수 값을 올바르게 설정하십시오.poetry run uvicorn agentok_api.main:app --reload --port 5004 로 시작하십시오. llava 에이전트에는 REPLICATE_API_TOKEN 필요합니다. 이 에이전트를 사용해야하는 경우이 토큰을 환경 변수에 포함시켜야합니다.
중요 : 최신 버전의 AG2는 기본적으로 코드 실행을 위해 Docker가 필요합니다. 진행하려면 다음 중 하나가 있어야합니다.
api/.env 파일에서 AUTOGEN_USE_DOCKER=False 설정 하여이 요구 사항을 비활성화하십시오.참고 :이 프로젝트의 기본 배포가 이미 dokerized 이므로이 요구 사항은 기본적으로 비활성화됩니다.
이 프로젝트는 사용자 인증 및 데이터 저장을위한 Supabase에 의존합니다. 시작하려면 ./db/readme.md를 따라 데이터베이스를 준비하고 환경 변수를 설정하십시오 (이름을 가진 변수는 .env 파일에서 .env 에서 supabse로 시작)를 참조하십시오.
원하는 경우 자신의 Supabase 인스턴스를 배포 할 수 있지만이 문서의 범위를 벗어납니다.
이전에 설명 된 단계를 따라 Frontend 및 API 서비스를 모두 시작한 후에는 웹 브라우저를 열고 다음으로 탐색하여 응용 프로그램에 액세스 할 수 있습니다.
서비스가 성공적으로 시작되고 예상 포트에서 실행되면이 URL을 통해 사용자 인터페이스를 보거나 API 서비스로부터 응답을 수신해야합니다.
기부금을 환영합니다! 코드에만 국한된 것이 아니라 문서 및 프로젝트의 다른 측면도 포함됩니다. GitHub 문제를 열거나 Discord 서버에서 주석을 남길 수 있습니다.
이 프로젝트는 기여와 제안을 환영합니다. 기고 가이드를 먼저 읽으십시오.
GitHub에 익숙하지 않은 경우 Github 개발에 참여하는 데 대한 자세한 도움이 있습니다.
Agentok Studio가 기능을 제공하기 위해 강력한 기초에 의존하기 때문에 AG2에 기여하는 것을 고려하십시오. 귀하의 기여는 플랫폼의 핵심 기능을 향상시켜 다중 에이전트 애플리케이션에 대한보다 원활하고 효율적인 개발 경험을 보장 할 수 있습니다.
이 프로젝트는 시맨틱 릴리스를 사용하여 버전 작성 및 릴리스를 관리합니다. 너무 빈번한 자동 방출을 피하기 위해 릴리스를 트리거하기위한 수동 Github 작업으로 만듭니다.
시맨틱 릴리스 프로세스를 따르기 위해 커밋 메시지에 대한 Commit-Lint Convention을 강제했습니다. 자세한 내용은 Commitlint를 참조하십시오.
이 프로젝트는 추가 이용 약관이있는 Apache 2.0에 따라 라이센스가 부여됩니다.