Cálculo del nivel de seguridad objetivo (IEC 62443)
Índice
- Descripción del proyecto
- Características
- Cómo correr
- Uso básico
Descripción del proyecto
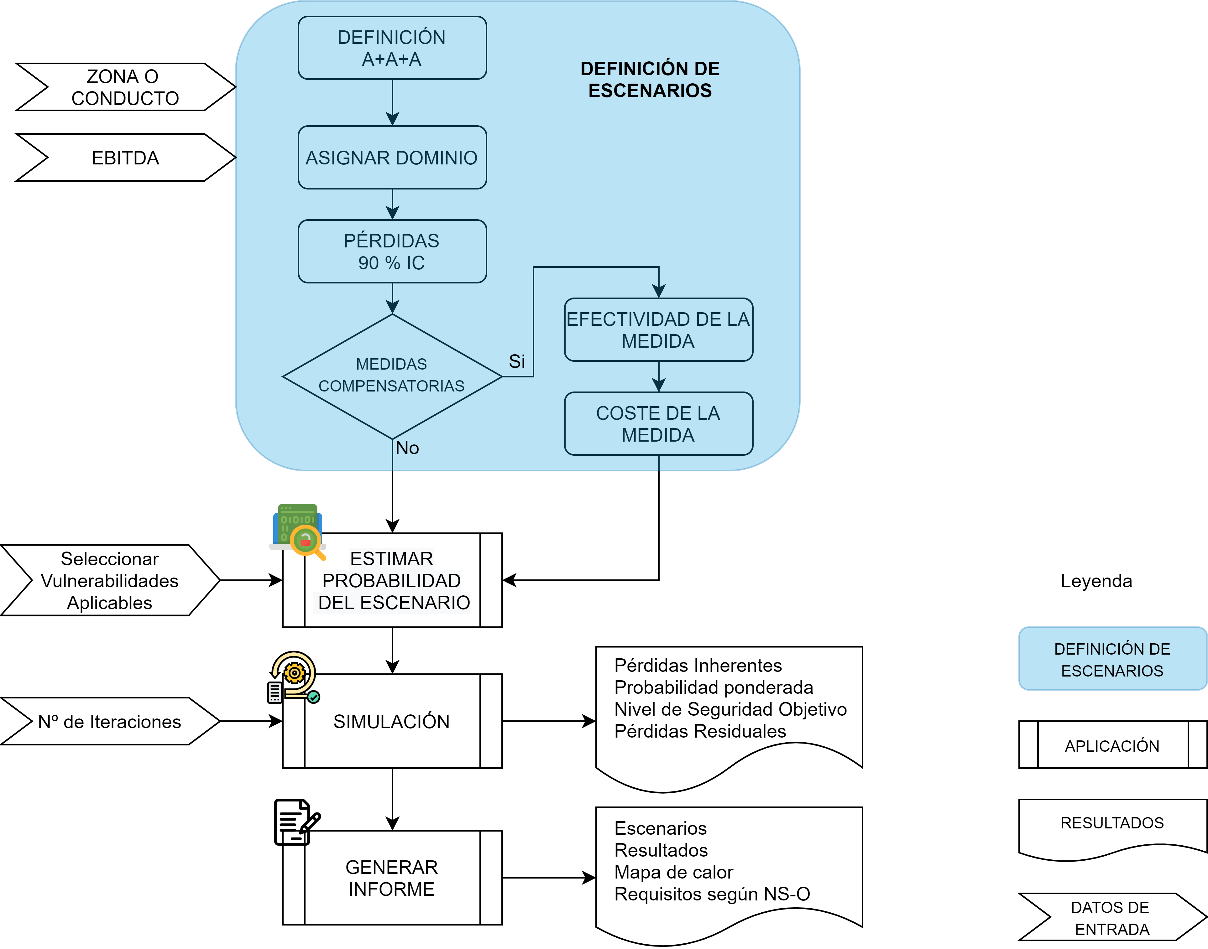
Esta aplicación calcula el nivel de seguridad objetivo de una zona o conducto realizando un análisis de riesgo cuantitativo de diferentes escenarios.
El análisis de riesgos considera el impacto económico de cada escenario, basado en una simulación de Montecarlo, y la probabilidad de ocurrencia de ese escenario a partir de una evaluación de las vulnerabilidades de los activos incluidos en la zona o conducto.
Finalmente, el nivel de seguridad objetivo se obtiene a través de la comparación del riesgo asociado con los diferentes escenarios y el EBITDA de la compañía.
Características
- El uso del concepto de escenario de riesgo cibernético como parte de la metodología.
- La estimación cuantitativa de las pérdidas de un rango de impacto económico definido con IC del 90%.
- Incluya una estimación objetiva de la probabilidad de la taxonomía de vulnerabilidades definidas en NIST SP 800 82 y los siete dominios definidos en IEC 62443.
- Propone un criterio para estimar la probabilidad de un escenario basado en la evaluación de vulnerabilidades relacionadas con ese dominio.
- Estima el riesgo de manera cuantitativa (pérdida inherente promedio), utilizando técnicas de simulación de Montecarlo.
- Determinación del nivel de seguridad objetivo de una zona a partir de la cuantificación realizada y su comparación con el EBITDA.
- Proporciona la posibilidad de calcular el riesgo cibernético mitigado (reducción de probabilidad) después de la implementación de contramedidas.
- Documentar fácilmente el análisis de riesgos.
Cómo correr

- Probabilidad del escenario: abre un formulario para estimar rápidamente la probabilidad de su ocurrencia en función de las vulnerabilidades asociadas con los activos que componen la zona o el conducto
- Simulación: realiza una simulación de Montecarlo de las pérdidas causadas en los diferentes escenarios. Como resultado de la simulación se obtiene: o pérdida inherente simulada de los escenarios incluidos en cada dominio. o Probabilidad ponderada de los escenarios asignados a cada dominio. o Nivel de seguridad objetivo de la zona o conducto. o Pérdida residual simulada de los escenarios correspondientes a cada dominio (solo si se definen medidas compensatorias)
- Mostrar datos de simulación: muestra siete hojas, una hoja por dominios, con todos los datos obtenidos en la simulación.
- Obtener informe: genera un informe con el análisis de riesgos completo.
Uso básico
