BaiduASRAndTTS
1.0.0

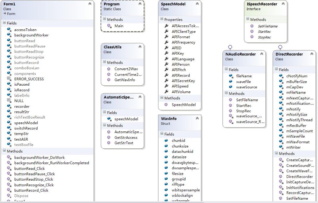
Realmodel: Eine Klasse enthält fast alle Parameter, die die Baidu -API benötigt, um ASR und TTS zu erreichen.
Wavinfo: Eine Struktur enthält das Grundelement eines Wellenobjekts.
AutomaticsPeechRecognition: Klasse "Get Access Token" und "Anerkennung", sendet hauptsächlich die HTTP -Postanforderung.
Klasser: Einige Gebrauchsmethoden gruppiert sich zusammen.
IsspeechRecorder: Schnittstelle, Definieren Sie 3 zu implementierende Methoden: setFileName, Startrec, Stoprec.
Directrecorder und Naudiorecorder: Zwei verschiedene Implementierung von ISPECHRECORDER.
Formular: Behandeln Sie die Aktion der meisten UI -Steuerungen, die Antwort auf die Taste und ein anderes Ereignis.
