DataGrabber
1.0.0
Datagrabber ist ein einfaches, aber leistungsstarkes Abfrage -Tool für Windows, das viele SQL -Datenbanken unterstützt.
Verbindungstopologie:
Externe Abhängigkeiten und Referenzen:
Kommerzielle Komponenten (optional):




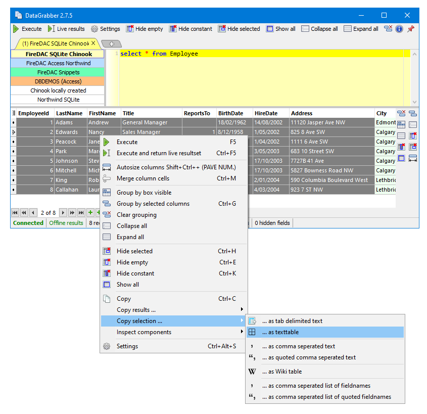
+----------+--------+---------+-------------------+---------+----------+----------+---------------------------+
|EmployeeId|LastName|FirstName|Title |ReportsTo|BirthDate |HireDate |Address |
+----------+--------+---------+-------------------+---------+----------+----------+---------------------------+
|1 |Adams |Andrew |General Manager | |18/02/1962|14/08/2002|11120 Jasper Ave NW |
|2 |Edwards |Nancy |Sales Manager |1 |8/12/1958 |1/05/2002 |825 8 Ave SW |
|3 |Peacock |Jane |Sales Support Agent|2 |29/08/1973|1/04/2002 |1111 6 Ave SW |
|4 |Park |Margaret |Sales Support Agent|2 |19/09/1947|3/05/2003 |683 10 Street SW |
|5 |Johnson |Steve |Sales Support Agent|2 |3/03/1965 |17/10/2003|7727B 41 Ave |
|6 |Mitchell|Michael |IT Manager |1 |1/07/1973 |17/10/2003|5827 Bowness Road NW |
|7 |King |Robert |IT Staff |6 |29/05/1970|2/01/2004 |590 Columbia Boulevard West|
|8 |Callahan|Laura |IT Staff |6 |9/01/1968 |4/03/2004 |923 7 ST NW |
+----------+--------+---------+-------------------+---------+----------+----------+---------------------------+
| Mitarbeiter | Lastname | Erstname | Titel | Reportsto | Geburtsdatum | Eingestellt | Adresse |
|---|---|---|---|---|---|---|---|
| 1 | Adams | Andrew | Hauptgeschäftsführer | 18/02/1962 | 14/08/2002 | 11120 Jasper Ave NW | |
| 2 | Edwards | Nancy | Verkaufsleiter | 1 | 8/12/1958 | 1/05/2002 | 825 8 Ave SW |
| 3 | Pfau | Jane | Vertriebsunterstützungsagent | 2 | 29/08/1973 | 1/04/2002 | 1111 6 Ave SW |
| 4 | Park | Margaret | Vertriebsunterstützungsagent | 2 | 19/09/1947 | 3/05/2003 | 683 10 Street SW |
| 5 | Johnson | Steve | Vertriebsunterstützungsagent | 2 | 3/03/1965 | 17/10/2003 | 7727b 41 Ave. |
| 6 | Mitchell | Michael | IT Manager | 1 | 1/07/1973 | 17/10/2003 | 5827 Bowness Road NW |
| 7 | König | Robert | IT -Mitarbeiter | 6 | 29/05/1970 | 2/01/2004 | 590 Columbia Boulevard West |
| 8 | Callahan | Laura | IT -Mitarbeiter | 6 | 9/01/1968 | 4/03/2004 | 923 7 St NW |
Datagrabber unterstützt Multi-Reulkts-Ausgänge, die horizontal, vertikal oder als separate Registerkarten angezeigt werden können.



Die Verbindungseinstellungen für mehrere Datenbanken werden in Verbindungsprofilen konfiguriert.


Die Einstellungen werden im JSON -Format gespeichert und können auch durch direkte Bearbeitung der Datei geändert werden.

