Ida-for-Delphi
IDA Python -Skript, um alle Funktionsnamen vom Ereigniskonstruktor zu erhalten
Neues Update
Jetzt unterstützt es x64

+ Zuerst erkannte IDA es nicht als Delphi -Datei

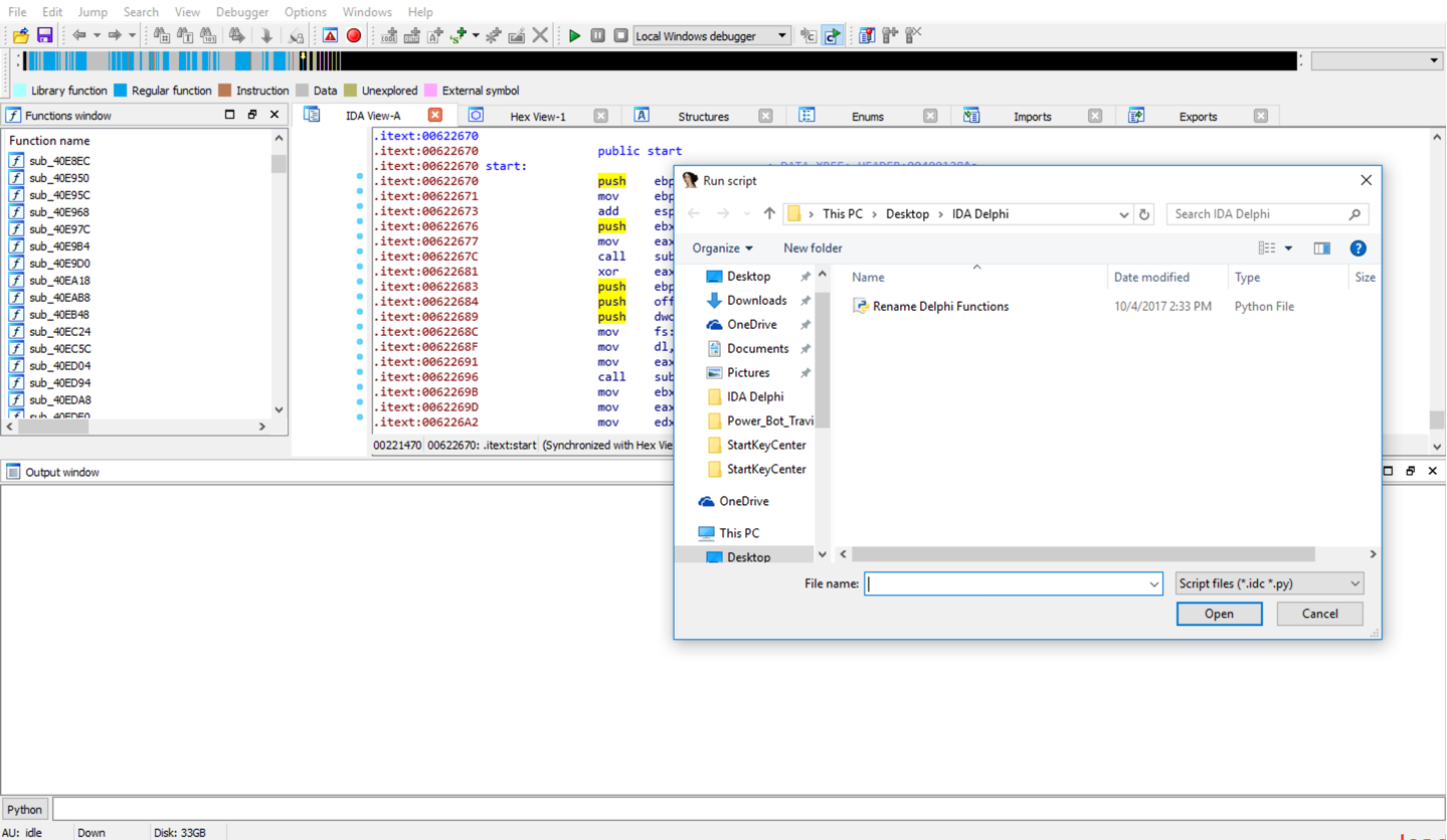
+ Wählen Sie nun den lokalen Debugger aus

+ Laden Sie dann die Skriptdatei

+ Es wird bei EP geladen und stoppt

+ Drücken Sie die Greeeen -Taste oder [F9]: P.

+ Jetzt haben wir alle Funktionen benannt und haben einen Blutdruck [auf]

Das einzige Problem hier ist, dass die Datei und die Datei ausgepackt werden müssen.
Wenn Sie jedoch die Musteradresse für ausgepackte Datei im Speicher erhalten können, funktioniert dies gut.
Frieden