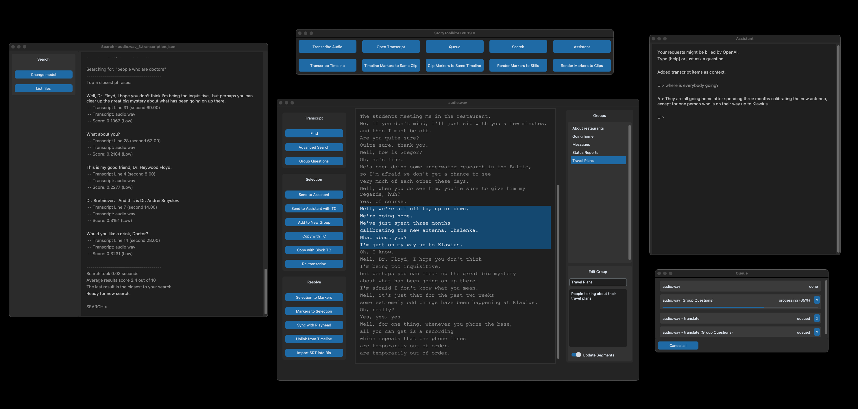
StoryToolkitai ist ein Tool zur Bearbeitung von Filmbearbeitung, das versucht, Ihr Filmmaterial zu verstehen und Ihnen dabei zu helfen, mithilfe von KI effizienter zu bearbeiten.
Es transkribiert, indiziert Szenen, hilft Ihnen, Ihr Filmmaterial zu durchsuchen, wählt automatisch Geschichten mit großsprachigen Modellen wie OpenAI GPT-4 aus, die Sie dann über EDL oder XML in Ihre Bearbeitungssoftware importieren können.
Das Tool arbeitet lokal auf Ihrer Maschine, unabhängig von jeder anderen Bearbeitungssoftware, ist jedoch auch in Davinci Resolve Studio 18 integriert.

Einige der oben genannten Funktionen sind nur in der Nicht-Standalone-Version des Tools erhältlich, sie werden jedoch in der nächsten Version in der Standalone-Version erhältlich sein.
Für detaillierte Funktionen finden Sie hier.
Um die neueste eigenständige Version herunterzuladen, finden Sie auf der Seite "Releases".
Die eigenständigen Veröffentlichungen werden jedoch höchstwahrscheinlich immer hinter der Git -Version stehen. Wenn Sie also mit der Terminal- / Befehlszeile vertraut sind und immer Zugriff auf die neuesten Funktionen haben möchten, empfehlen wir Ihnen, das Tool aus der Quelle aus zu installieren .
Ausführliche Installationsanweisungen finden Sie hier.
Ja, das Tool wird lokal ausgeführt und es ist kein zusätzliches Konto erforderlich, um Video oder Suche zu transkribieren. Diese Funktionen sind immer kostenlos, solange Ihre Maschine sie ohne externe Dienste unterstützt.
Das einzige Merkmal, das jetzt externe Dienste erfordert, ist der Assistent, der sich auf OpenAI -API oder StoryToolkit.ai API stützt.
Wir verlassen uns auf die Unterstützung unserer Patreon -Mitglieder! Wenn Sie die Entwicklung unterstützen und früher auf neue Funktionen zugreifen möchten, lesen Sie unsere Patreon -Seite.
Wenn Sie der Meinung sind, dass Ihr Inhalt sensibel ist oder den Datenschutzgesetzen unterliegt, keine Sorgen: Das Tool sendet nichts, was Sie nicht an das Internet möchten, sondern verwendet nur Ihre lokale Maschine, um Ihr Audio zu transkribieren und zu übersetzen.
Derzeit sind die einzigen Funktionen, die Daten von Ihrem Computer an das Internet senden,:
Das Tool überprüft auch Updates für jeden Start.
Dieses Tool wird von Octavian Mot codiert, Ihrem unfreundlichen Filmemacher, der es hasst, zu codieren und versucht, es als die Hälfte der TOTs zusammenzuhalten. Unser Team nutzt es täglich in unserem Bearbeitungsraum, mit dem wir es mit Funktionen aktualisieren können, die wir für andere nützlich sein werden.
Denken Sie jedoch daran, dass das Werkzeug immer noch aktiv entwickelt, roh und unpoliert wird.
Fühlen Sie sich frei, mit Kritik oder seltsamen Ideen für neue Funktionen in Kontakt zu treten.
Das Tool wäre nutzlos, ohne die folgenden Open -Source -Projekte zu verwenden:
Bitte eröffnen Sie ein Problem mit dem, was Sie zuerst lösen möchten, und lassen Sie es uns dort besprechen.
Bei der Fehlerbehebung und möglichen Lösungen für bekannte Themen finden Sie im Abschnitt Bekannte Probleme hier oder führen Sie eine schnelle Suche auf der Registerkarte "Probleme" durch
Bitte melden Sie alle Probleme direkt auf der Registerkarte "Problem